W serwisie:

   Strona główna
   1% dla ZHR
   Wydarzenia
   Jednostki
   CHATa spotkań
   Księga gości
   Forum
   Śpiewnik
   Galeria
   Vademecum
   Nasi w internecie
   Dla gospodarzy
   Co w serwisie?
   Mapy
   Napisz do nas

     Szukaj w serwisie:
 
Zlot Bratnich Drużyn

Galeria - tworzenie kategorii


Po wybraniu linku Kategorie wyświetlana jest strona zawierająca spis wszystkich dostępnych kategorii. W zależności od Twoich uprawnień w serwisie masz dostęp do różnego rodzaju kategorii: file - foldery plików, galeria - interesujące nas kategorie galerii, vademecum i spiewnik.


 

Kategorie galerii mają charakter hierarchiczny, tj. kategorie być pogrupowane według pokrewnych tematów (przykładowo kategoria 4SDH-ek ma podkategorie 1997, 1998, 1999, a główna kategoria 2005 ma podkategorie będące kolejnymi wydarzeniami w tym roku harcerskim).




Aby dodać główną kategorię należy wybrać link Dodaj nową (poziom 0) umieszczony na dole strony - link ten może nie być aktywny, jeżeli administrator nie dał stosownych uprawnień :).


Aby dodać podkategorię trzeba kliknąć link + obok danej kategorii - opcja ta jest możliwa tylko w przypadku kategorii, do których mamy uprawnienia.


 

 

Wprowadzanie danych kategorii


 



Kategoria galerii posiada następujące pola do wypełnienia:
























[etykieta] pole nieobowiązkowe, etykieta tekstowa kategorii (umożliwia poźniejsze odniesienie się do kategorii za pomocą parametru kat_txt w adresie strony
Nazwa kategorii Wyświetlana na spisach kategorii oraz jako tytuł kategorii
Opis kategorii informacja o kategorii, wydarzeniu fotografowanym, terminie itp
Rodzaj wybieramy z listy pozycję "galeria". W przypadku dodawania podkategorii pole to jest wypełniane automayucznie i nie ma możliwości jego zmiany (i słusznie, bo podkategoria galerii raczej nie może być rodzaju "vademecum" czy innego :-)
[podrodzaj] do czego to służy nawet admin nie pamięta - lepiej nie wypełniać :-)
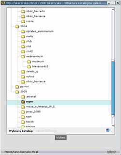
Katalog domyślny Katalog na serwerze, w którym przechowywane będą zdjęcia. Po naciśnięciu przycisku Wybierz wskazujemy stosowny spośród istniejących, bądź tworzymy nowy (używając przycisku z symbolem plusa)

Okno wyboru katalogu domyślnego

Po wskazaniu katalogu (zostanie on zaznaczony kolorem niebieskim) zatwierdzamy wybór naciskając klawisz "Wybierz"
Jednostki uprawnione do przeglądania w galeriach których jednostek pojawi się nasza nowa kategoria


 

 


Po zatwierdzeniu kategoria zostanie dodana - w większości przypadków można przejść do dodawania zdjęć. W przypadku (zauważonych ostatnio) problemów z prawami dostępu do zapisywania w nowo stworzonym katalogu trzeba będzie niestety jeszcze dać znać adminowi - być może wkrótce problem zostanie rozwiązany.